HIGHLIGHTS:
- Architecture concepts for KitCAT.
- Renaming Anya Titova’s satellite company.
- Filed Personal Income Tax.
- Project management tools comparison & article.
- Built “Hiromi” – Animation Computer for Keneisha Perry,
as part of 2017 contract. - Started texture work on Soyuz Launch Vehicle.
Copyright and Licensing Terms (Details)
I was writing an article recently, and although I’m pretty sure that some of the project materials I wanted to copy were free-licensed, I had a hard time finding that explicitly spelled out. Which made me wonder if our project might also be unclear on that.So I decided to write up a detailed analysis of these terms on our own project.
The short version is that most stuff can be shared under CC By-SA 4.0 with appropriate attribution to “Lunatics! Project | lunatics.tv“. And I have a nice title card above for videos and the like. However, there are a lot of picky details you might interested in if you are wanting to use project related materials on our site.
The long and detailed version is here:
Copyright and Licensing Terms
Earth with the Galaxy Behind It
A test render from the opening of the pilot. This took some research. The starfield is one created by Paul Bourke, based on star catalog data. The milky way was created by combined photographs of the galaxy with a starmap showing the galactic lane (a clone painting effect to match the distribution in the map). This was then combined with the Earth rendering based on NASA image maps of the Earth for the Northern Spring season when the opening shot is meant to be.
I honestly don’t know if the alignment is quite right, but I did make an effort to get it close to realistic for April of 2040.
Of course, in real life, it would be pretty hard to get an exposure that would include both the faint light from the galaxy and the intensely bright light from the illuminated Earth — but that’s artistic license!
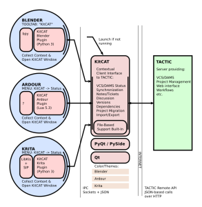
KitCAT Architecture
Krita just recently released version 4, which includes a new Python extension API, that makes it a lot easier to add to Krita’s interface. This got me to thinking more about our proposed “KitCAT” client for TACTIC, which will rely on plugins to provide tight integration of TACTIC collaboration features into creative applications.
More on our Production Blog.
Yuri’s Night 2018

Today is the 57th anniversary of Yuri Gagarin‘s first flight into space, when he became the first human being to ever go into space (and into orbit) on April 12, 1961.
This has evolved into one of the three main “space holidays” we celebrate here at Anansi Spaceworks (the others are “Moon Landing Day”, July 20 which commemorates the Apollo 11 moon landing in 1969 and “World Space Week” which commemorates the Oct 4-10 Sputnik flight).
Yuri’s Night has since evolved into a kind of party night for space fans, with several groups supporting the celebrations. Here’s a few links:https://yurisnight.net/
https://www.la.yurisnight.net/
https://www.space.com/40280-yuris-night-2018-party-first-human-in-space.html
http://tass.com/science/999295
https://heavy.com/social/2018/04/its-yuris-night-a-celebration-of-space-exploration/
The picture is the “Soyuz-SF” from the Lunatics! pilot.
Gagarin’s spacecraft was the smaller “Vostok” spacecraft.
Launchpad for Pilot Episode

Quick little flashback: this is one of the sets I’ve been happiest with so far.
There are a few tweaks I’m still working on — some mismatches in the near part of the textures. But overall, it’s working out well.
This week I’ve been continuing to build hardware, so not a lot of exciting new stuff to show right now.
Studio Workstation Packed Up
Today I finished packing up a new studio workstation for our main animator. Hoping to get to the FedEx dropoff before they close today!
I’m just shipping the CPU part, using the original case box. There wasn’t quite enough room for the manual on the outside, so I decided it’d be simpler to just put the manual and cables inside the CPU box for shipment.This also gave me a chance to test out Ansible deployment for the workstation — I’ve set up a simple “pull” script to get the latest Ansible script and run it on the computer to update it. This way we’ll be able to stay in sync, I hope.
Second Attempt to Re-Rig Launchpad
I got myself confused re-rigging the launchpad before and made a mess. So I decided to start over again, hopefully wiser from the first attempt.The idea is not too complicated, but it involves a lot of steps.
The original model was not to meter-scale, so I need to adjust it to match the correct scale. And unfortunately, when you scale a model in Blender, the constraints attached to it do not automatically scale with it (whether they “should” or not, I don’t know, but in this case, it means the rigging gets all screwy if you rescale the model).
So I have to carefully figure out the exact re-scale I want (apparently 18.5X). And then I use that scale transformation to compute the new constraints locations required, and set those separately.
And then I also wanted to relocate the model to a more convenient center position (centered on the rocket in the X-Y plane, and level with the surface deck on the launchpad in Z).
I also wanted to relocate the control panel object so it’s not in the middle of the model where it would confuse things.
That’s what I was able to complete today.
After this, I will be adding an armature rig. My theory there is that I will actually be rigging the original constraints control panel with it, so that the armature bones will control the sliders. This is hopefully a little more robust than trying to directly drive the objects the sliders drive.
As much of a headache as this is, it sure is nice to get back into Blender for awhile!
Language Lessons or “Disaster” means “Bad Star”

In the back story for Anya, we had established that she owns her own communications satellite company in Russia (though presumably it did business internationally).
We needed something quickly, and decided on “Silver Star Satellites” as a quick and plausible English-language name, which sounded kind of feminine and had a nice alliteration to it (though that obviously wouldn’t translate).Knowing it was probably not going to stay the same, I dropped this into Google Translate, with the result you can see above.
Apparently, this is pretty cringe-worthy to the Russian eye!
In my defense, I knew it would need editing. This was just meant as a first draft.
However, it turns out there are even more issues here.
First of all, apparently what most Russians think when they hear the name “silver star” is the US Military “Silver Star Medal“. I had not even considered that!
It’s not so much that I’d never heard of it, but that “silver star” sounds so generic in English that it would not really have registered to me as the main usage of the phrase (much like “blue ribbon” which is used for many things). Not the way that “purple heart” or “iron cross” would have, for example. I don’t know, maybe Russian Cold War movies would reference it or something.
Well, that does sound very implausible for a Russian entrepreneur to use.
Other colors present other problems:
- Gold Star – too overused
- Red Star – too communist
- Green Star – too vegan
- Yellow Star – Ick. Yellow. Really?
- White Star – too Titanic
- Black Star – too Bowie
- Blue Star – too Firefly… um, well, maybe I could live with that?
- Morning Star – too Infernal
- Bright Star – um, maybe?
- Shining Star – also possible
- Star – too short?
Also, while naming companies after an abstract symbol in the logo is not that odd in English, I did get some feedback that suggested that this wasn’t so common in Russian.
Also, unlike English-language names, Russian company names will generally have to endure being declined — that is, the end of the name will change to reflect grammatical use of the word.
Declension is a weird concept for English speakers to grapple with. We hardly use it at all. The only major exception is pronouns: it’s the difference between “I”, “me”, and “myself”. Even there, it’s pretty simple (just three cases) and although it sounds really odd to say “Me go to the store”, there’s really no doubt about what the sentence means, because we use word-order to determine that.
In Russian, though, declension is really important. All nouns have declension, including six cases, two genders, and number (singular/plural — we share that, at least).
So, take a word like “звезда” used above (this at least clearly means “star”). This is the nominative (subject) form of the noun, which is what is listed in the dictionary. But in actual sentences, it might become:
звезда (nominative), звезды (genitive), звезде (dative), звезду (accusative), звездой or звездою (instrumental), or звезде (prepositional). And that’s ignoring the plurals.
And now we’ve moved from a mere language issue to the cultural issue of “How do Russians expect companies to be named?”
This is so much more complicated than I thought!
But okay, here’s a nice List of Russian Companies, courtesy of Wikipedia. And a brief note about the Limitations on Russian Company Names (not too helpful, because they’re a consultancy and they want to be paid for that kind of help). I’m not going to hire consultants over this.
There are definitely differences in the types of names used.
Are we there yet?
So does this get us any closer to solving this little art design puzzle?
Possibly. At the moment, I’m favoring switching to something using one of:
- Звезда (“Star”)
- Голубая Звезда (“(Pale) Blue Star”)
- Яркая Звезда (“Bright Star”)
- Сияющая Звезда (“Shining Star”)
Another consideration should probably be the sound, and of these, perhaps “Yarkaya Zvezda” sounds the most melodic, while “Siyayushchaya Zvezda” seems pretty awful to pronounce, with almost the same meaning (but then Russian pronunciation always seems pretty hard to me).
And although it might seem unoriginal, I have to admit that trimming it down to just “Звезда” would make the logo redesign easy.
Not sure whether to keep the “Satellites” part (Спутники), though I’m also not sure whether it makes more sense before or after the above. that is:
- Спутники «Яркая Звезда»
or just
- Яркая Звезда Спутники
That use of quotation marks shows up in the Russian names on that Wikipedia list quite a bit. I doubt they’d be used on the logo, though.
I also got some remarks suggesting I use the English name either directly, or transliterated into Cyrillic. I think I don’t want to do that.
Am I bike-shedding here? I don’t know. Maybe. It’s going to be a pretty minor point in the story, and this logo won’t be very big on screen. And Hollywood certainly doesn’t hand-wring over this:
This is in Marvel’s “Avengers”. This sign always cracks me up: transliterated, that would work out to “ZHDNSHCHN…Y”. I could be wrong, but I don’t think that’s a real Russian name.
But it’s going to bug me if it’s too awkward.
I’m going to make this post public and ask for comments.
Selected Comments:
- Morevna Project:
Two cents from my side: 1. I did not associated “Silver star” with “silver star medal” award. Especially when I saw the logo. 2. The correct writing of “Silver star” in Russian is “Серебрянная звезда”. 3. It sounds more natural to drop “Satellites” from company name. - Morevna Project:
Sorry, I mispelled word “Серебрянная”. Correct spelling is “”Серебряная” (one “н”).
UV Unwrapping Soyuz Launch Vehicle
I’m working on a revised UV unwrapping for parts of the Soyuz launch vehicle. Previous renders of it have materials, but not textures. Aside from some painted shading and “dirt”, this will add fine details like rivets and of course lettering and logos.This is the “flight” version of the Soyuz LV that I’m working here. After I’m satisfied with the results, I’ll replace the Soyuz LV in the LaunchPad Mech Model with a copy of this one, which will fix the color mismatch you might have noticed in our preview renders.
Blender has several different modes for UV unwrapping: it can project directly from the viewport view, it can unwrap based on cylindrical, cubic, or spherical symmetry, and it has some smarter methods for unwrapping more complex shapes that try to keep the developments from getting too badly stretched. You can also hint the process by marking “seam” edges on your model.
I find that it’s often necessary to unwrap different parts of an object using different methods to get a really good layout for drawing. Of course, some objects don’t really need any texturing — a lot of the stuff you can see on the right in the above are bits of the rocket engine bells, which will be pretty featureless.
Useful Trick for Copying Properties
For this re-rigging project, I want to be able to copy constraints from the original mesh object to an empty object I’ve created to replace it (I’ll change the original mesh into the shape object for the controlling bone after this).But the original object has complex constraints both on it and referencing it. This first step is to copy the constraints ON the slider object to the empty slider object I’m replacing it with.
Switching back and forth and having to remember the settings is slow and error prone.
But Blender has a neat little tool to help you with this: you can “pin” the properties panel so that it sticks with the current object even after you deselect it.
Then you create a second properties panel to follow the current selection.
Now you can edit the new properties (in this case, the constraints subpanel), with the original right beside it. It’s an excellent aid to any situation where you need to reference one object’s properties to modify another’s.
Soyuz Launchpad w/ Armature Controls
Hah! I think I’ve finally got it working!
Of course, this looks very similar to what we had before. But the control panel you see here is now a Blender “armature” object, rather than a collection of mesh objects (the mesh objects are now being used as “bone shapes”).
Also the model can do a new trick, as demonstrated here: with the constraints rig as it was, there was no way to separate the launch vehicle from the carrier and then have it lift off on its own. But as you can see here, the launch vehicle can now lift off, while the carrier is pulled back and lowered (as it should be at this point, in real life). This avoids some complicated work-arounds we had been planning to use.
This magic is achieved by applying a driver to the “influence” slider on two “child of” constraints (a softer version of “parenting” provided by the constraints system). As with a number of driver-based solutions I’ve used, this requires enabling the “new depsgraph” feature in order to be updated properly.
But I think it’s going to work!
Other tweaks include adding a slider to control the tanker car’s position, fixing the scale to meter-units, and of course, using the version of the model with the fix to keep the fuel boom from interfering.I do still need to fix the materials and textures on the launch vehicle to match the staged flight version of the model.
Soyuz Launchpad and Soyuz Launch Vehicle modeled by Chris Kuhn.
Artbook – Revised Release Date: June 1.
Although I probably could make the May 4th release date I originally set for this, I think it’ll benefit from including some model content I’m still working on. Also, there are no pre-orders, so I don’t guess it’s hurting anyone to do this, and it’ll make my life a little easier.
I’m also considering whether I really want to offer both soft and hard cover options. Obviously, it’s much cheaper to do one print run, especially if the quantities are so small.
[EDIT 2023: This was later canceled. Instead, I will probably publish separate “Artbook” and/or “Writer’s Guide” books after releasing Episode 1. The FIRST EDITION is still available as a PDF on our Gumroad, however]
Texturing the Soyuz
I’ve now created UV maps and Ambient Occlusion bakes for the stages of the launch vehicle. I’m now editing them in Inkscape — this is the basis for creating the textures. In Inkscape, I’ll be adding seams, rivits, and decals to the model.
Logo Art and Mission Patch
So here’s the revised mission art. Decided to go with “Yarkaya Zvezda” / “Bright Star” for Anya’s satellite company, dropping the “satellites” part, as suggested. Hopefully I also have the declension and gender right now.
I don’t know if I’ve shared the “Aoki Avionics” logo before. Certainly not recently. I’m quite proud of this one — the name suggested bilingual and visual puns that fit together very nicely. Hiromi’s father is David Aoki, who owns the company, and they’d have been the obvious contractor to build the custom acceleration couch for Georgiana.
The mission patch is based on the fairly standard tradition of patches, and the wheat is obviously a symbol of agriculture, since this is a colony mission.
Links
These are articles I posted links to on our Patreon Blog in April, 2018:
Silly Argument About What is a Planet Rages On

It turns out that Earth is not a planet. Asteroid 2016 H03, first spotted on April 27, 2016, by the Pan-STARRS 1 asteroid survey telescope on Haleakala, Hawaii, is a companion of Earth, too distant to be considered a true satellite.
Naturally, as a former astronomer interested in planets, I’ve been following this debate, but it really is pretty silly.
Basically, the IAU decided after some consideration of new Kuiper Belt objects, including “Eris”, which is somewhat larger than Pluto, that it wasn’t really appropriate to call these objects “planets” (because then we’d have a whole lot of them, and have to decide where to draw the line between “planets” and “planetoids” or “planetesimals” or even “dwarf planets”).
So that was when Pluto got demoted to a “dwarf planet” (and also Ceres got promoted from “asteroid” to “dwarf planet”).
See — it’s just a naming convention. But it has cultural ramifications for people grew up learning the names of the “nine planets”, so it got extra silly after that.
And the latest blow is that the IAU’s weird rule that a “planet” must “clear its orbit of other objects” would technically rule out the Earth as a “planet”, because there are still some Earth-crossing asteroids orbiting along with us.
This is totally real, but I think it’s silly enough to post on April Fool’s Day anyway. 🙂
Space Probe to an Interstellar Asteroid

On the matter of interstellar visitors, bear in mind that our friend ‘Oumuamua, the subject of yesterday’s post, was discovered at the University of Hawaii’s Institute for Astronomy, using the Pan-STARRS telescope. The Panoramic Survey Telescope and Rapid Response System is located at Haleakala Observatory on Maui, where it has proven adept at finding new asteroids, comets and variable stars.
This article is a brief study of designing a mission to intercept an interstellar asteroid, should another one be discovered, like “Oumuamua” which whizzed through our star system on a hyperbolic orbit last year. Astronomers believe they will probably find more such objects with new survey telescopes, so it’s possible we’ll get another chance to study an interstellar object.
This article proposes an “impactor” mission, which would basically just smack the astreroid with a small mass, releasing gas which could be studied by it spectra as seen from Earth-based telescopes. Even so, they propose using the Space X Falcon Heavy to launch it, which gives you an idea of the expense and power it would require to accelerate the probe to catch the asteroid.
Of course, you’d have short notice on any particular asteroid, so the mission would have to be designed on the speculation of catching an asteroid coming through — after all with a hyperbolic object, you don’t get second chances, and it’ll be moving pretty fast.
You can turn that around and think of it as a significant spacecraft engineering and mission design challenge.
(Not an April Fool’s, BTW, despite the date).
Lava Tubes

Occupying a cave has many advantages for future inhabitants of the Moon. Being underground, people are protected from the constant rain of micrometeorites, galactic cosmic rays (high energy nuclei that can penetrate any material and might cause genetic mutations) and coronal mass ejections from the Sun-the occasional eruption of large streams of highly charged material that can fry both equipment and people left unshielded from these solar “storms.” In addition, caves offer a near-constant thermal environment.
When we first started on “Lunatics!”, these were still just a prediction, but in fact, there’s now direct evidence of large lava tubes on the Moon. Such places offer an excellent environment for colonies, with natural protection from radiation and temperature extremes.
And the Other Shoe Drops…

Well, we knew this was coming: Blender 2.8 has formally dropped the Blender Internal renderer.
My immediate plans are to freeze at Blender 2.79 (though we’re still actually using 2.78 right now) and continue using Blender Internal until there is an adequate replacement. This will surely mean staying with Blender Internal through completion of our pilot story.
The Blender Foundation has said that Eevee will be that replacement, but it’s not there yet, as some recent experiments have shown.
Other possibilities include using a third-party external rendering engine.
Selected Comments
Morevna Project:
Sticking to 2.79 when you are in the middle of production is a wise decision. ^__^
I Hope to Try This Someday

I can’t think of any immediate use for this on “Lunatics!”, to be honest, but I would love to try an animation like this someday.
Maybe some kind of weird dream sequence?
Selected Comments:
- Morevna Project:
When I tried that last time it demanded a LOT of CPU power. To process one image in descend quality you need around 9 hours. On good GPU that’s faster. - Lunatics Project:
Hmm. Might be able to render a few stills and then animate cutouts or something.
Planet Hunting

NASA’s Transiting Exoplanet Survey Satellite (TESS) has launched on the first-of-its-kind mission to find worlds beyond our solar system, including some that could support life.
The first project I worked out after college was one of the early radial-velocity based surveys for extrasolar planets. So I’m pretty happy to see this kind of research continuing.













